17 Feb 2023 Admin Print
Tranksaksi merupakan menu yang digunakan sehari-hari untuk menginput data yang terjadi pada klinik. Pada menu ini terdapat beberapa sub-menu, diantaranya:
| No | Nama | Deskripsi |
|---|---|---|
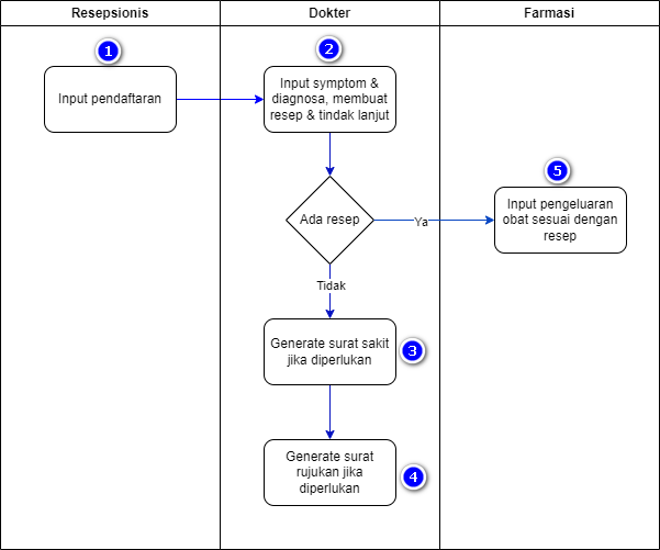
| 1 | Pendaftaran | Menu ini digunakan untuk melakukan pendaftaran semua transaksi (Rawat Jalan, KK, KB, PP) yang nantinya akan ditindak lanjuti oleh tenaga medis terkait. |
| 2 | Aksi / Tindak Lanjut | Menu ini digunakan oleh dokter / tenaga medis untuk menindak lanjuti pasien yang telah mendaftar. |
| 3 | Surat | Pada menu surat pengguna dapat mengenerate surat sakit & surat rujukan. |
| 4 | Farmasi | Menu farmasi digunakan spesifik untuk farmasi / obat, setiap pengobatan yang disertai dengan resep dokter akan dikelola lagi pada menu ini untuk mengontrol obat yang keluar yang nantinya akan berpengaruh pada ketersediaan obat |
| 5 | Inventory | Inventory digunakan untuk mengelola setiap barang / obat yang masuk, keluar, transfer masuk, transfer keluar, dan penyeseuain yang nantinya akan berpengaruh pada ketersediaan obat |
Berikut adalah alur proses berobat
